Krig er en del av den menneskelige tilstanden—et voldelig og visceralt vekselspill mellom viljer, utkjempet i en arena preget av friksjon, frykt og tilfeldigheter.
Plan- og beslutningsprosesser (PBP) introduserer en treghet i møtet med krigens lunefulle natur. PBPer er omhyggelige og logiske metoder utviklet for å forstå problemsett og produsere gjennomførbare handlemåter. Hærens metode skaper imidlertid mer friksjon enn flyt. Den er anakronistisk, lite tilpasset taktisk nivå og er en sammensmeltning av kommandonivåer og tankeskoler.
Denne artikkelen har til hensikt å tydeliggjøre turbide forhold i Hærens PBP. Analysens oppmerksomhet rettes mot de delene av prosessen hvor avstanden mellom metodens mål og dens praktiske anvendbarhet kommer klarest til syne. Artikkelen forsøker å svare på hvordan metoden kan bli mindre tungrodd og bedre tilpasset det taktiske nivået.
Fra divisjon til brigade – og tilbake igjen
For å forstå dagens PBP må man se den i lys av Hærens utvikling. Avslutningen på den kalde krigen markerte et vannskille. Hæren ble redusert med om lag 90 prosent og la viktige føringer for dagens PBP.
Hæren har bestått av to divisjonskommandoer. Den ene, 1. divisjon, ble opprettet i 1952 og nedlagt elleve år senere. 6. divisjon ble etablert i 1954 og «på det meste (…) hadde Hæren 13 brigader».
Gjennom 70-tallet var Hæren fordelt mellom to geografiske Forsvarskommandoer (FK) og underlagt Forsvarets overkommando. Da FK-ene ble nedlagt i 2002 ble Forsvarets fellesoperative hovedkvarter (FOH) etablert og 6. divisjon ble gradvis faset ut. I 2010 var Brigade Nord Hærens eneste brigade direkte underlagt FOH og dermed Hærens høyeste taktiske nivå.
Etter Russlands anneksjon av Krim i 2014 kom en strategisk oppvåkning. Seks år senere ga Stortinget marsjordre til Hæren for det som kan forstås som å utvikle evnen til å lede forband på divisjonsnivå. For å styrke evnen til å føre taktisk kommando ble Nasjonalt landoperasjonssenter utvidet—et første skritt mot å gjenreise divisjonskapasiteten.
Langtidsplanen som fulgte fastslo etableringen av det NATO-doktrine beskriver som et divisjonsnivå[1]. Hæren skulle øke fra en til tre brigader underlagt et taktisk ledelseselement og tilhørende divisjonstropper. Hæren skulle ta over rollen som landkomponentkommando og sikre vertikal integrasjon mellom taktisk og operasjonelt nivå. Forannevnte danner bakteppet for dagens PBP—en metode som fortsatt bærer preg av tiden da brigaden utgjorde landkomponentkommandoen. Brigadens bånd til det operasjonelle nivået viklet Hæren inn i feil strata og har bidratt til å neglisjere taktisk nivå—en arv som fortsatt preger planprosessen.
Planprosesser på ulike nivåer
NATO utgir planleggingsdirektiver for de ulike kommandonivåene. På strategisk og operasjonelt nivå nyttes Comprehensive Operational Planning Directive (COPD) og Allied Joint Doctrine for the Planning of Operations (AJP-5). Taktisk nivå anvender Tactical Planning for Land Forces (APP-28). Stabshåndboka hevder å bygge på alle tre. Likhetstrekkene med AJP-5 og COPD er slående. Det samme kan ikke sies om APP-28.
Hvert nivå har sine «oppgaver, sin egen logikk og modus operandi». Alle nivåene forholder seg til tre planleggingshorisonter, men det temporale spennet er ulikt. «Taktikken er kortsiktig og løser konkrete problemer, mens strategien har et langsiktig fokus og forholder seg til politiske ambisjoner og relaterer militær maktbruk til politiske prosesser».

Videreføringen av en PBP som spenner flere nivåer gjør metoden esoterisk. Den fellesoperative doktrinen advarer mot funksjonell komprimering av nivåer. PBPen representerer en kognitiv variant av det samme fenomenet. Den metodiske komprimeringen, der planmetoder og rammeverk tiltenkt høyere nivå anvendes på taktisk nivå, resulterer i en form for kognitiv overstyring. Når prosesselementer fra høyere nivåer introduseres på taktisk nivå, øker beslutningstiden og evnen til å handle raskere enn motstanderen svekkes. Planprosessen mister sin funksjon som beslutningsstøtte og blir i stedet et selvrefererende ritual der metoden hemmer målet.
Operasjonsdesign – mellom innsikt og overarbeid
Mellom strategi og taktikk finner vi operasjonskunstens rom. Krig har politisk opphav, og den strategiske viljen føres langs kommandonivåenes nervebaner der operasjonskunsten fungerer som en synapse. Strategiske impulser fanges, tolkes og omsettes til operasjonelle mål som gir retning for taktiske effekter.
Omsettingen av strategi til operasjonell styring og taktisk utførelse skjer normalt gjennom landkomponenten på divisjons- og korpsnivå. Det kan derfor være fristende å plassere operasjonskunsten utelukkende på operasjonelt nivå. Dette er imidlertid en forenkling. Taktiske sjefer må forstå operasjonskunst. Det aktualiserer kampanjens operasjonsdesign og gir kontekst for egen innsats. Sjefens intensjon utgjør dessuten grunnlaget for designet.
Operasjonsdesign er et sentralt element av operasjonskunst og er verdifullt å lære om. Å utelate det fra taktisk utdanning blir som å lære en elev bare å telle til ti fordi han skal bli boksedommer. På den annen side er det sjelden nødvendig med operasjonsdesign på taktisk nivå. Selv om det fremmer forståelse, fører det ofte til overprosessering og tap av tid.
Stabshåndbokas fremstilling av operasjonsdesign bygger på COPD og AJP-5, men ved å blande elementer fra ulike nivåer skapes metodisk uklarhet. Selv om PBPen refererer til NATO-publikasjoner, er det også relevant å se mot amerikansk metodikk som setter standarden for vestlige doktriner. Fellesnevneren i de forskjellige doktrinene er å forsterke forståelsen av komplekse problemer og å forandre en uakseptabel situasjon til en ønsket sluttilstand.
COPD vektlegger sammenhengen mellom nivåer og danner et strukturelt grunnlag for vertikal integrasjon. Den beskriver hvordan overgangen til en akseptabel sluttilstand skjer langs operasjonslinjer som leder mot operasjonelle mål som støtter NATOs strategiske sluttilstand.
AJP-5 tydeliggjør at operasjonsdesign primært er en kognitiv tilnærming til problemforståelse i lys av den politiske og strategiske konteksten. Design handler ikke bare om forbindelser mellom mål, men om å utvikle innsikt. Hensikten er å støtte sjefens utøvelse av operasjonskunst. COPD beskriver hva som skal skje. AJP-5 fremhever hvordan forståelsen dannes.
APP-28 oversetter prinsippene til landomenet og introduserer begrepet taktisk design[2]. Den understreker at ikke alle taktiske oppdrag krever design. Målet er så oppnå sammenheng med operasjonelt nivå og ikke et eget designprodukt.
Stabshåndboka forsøker å forene tilnærmingene[3]. Resultatet blir metodisk tvetydighet. Prosessen er obligatorisk og beskrives både som et selvstendig trinn og en integrert del av planprosessen. Stabshåndboka anvender operasjonsdesign slik COPD og AJP-5 gjør det. Dermed brukes verktøyene til å beskrive allerede kjente forhold. Hensikten forskyves fra innsikt til et krav om produkt. Metoden blir et byråkratisk ritual og favner verken konseptuell refleksjon eller detaljert planlegging.


Denne uklarheten står i kontrast til den amerikanske hæren som tydelig skiller mellom konseptuell og detaljert planlegging. Army Design Methodology (ADM) viser hvordan konseptuell planlegging driver detaljerte planlegging. Tilnærmingen er distinkt, valgfri og ment for problemer som er uklare slik at staben kan avdekke dets natur. Brigade- og bataljonsnivå har sjelden ressurser til å bruke ADM. Metoden er derfor hovedsakelig tiltenkt operasjonelt og strategisk nivå.
APP-28s tilnærming ligner mest på ADM. Operasjonsdesign foreskrives ikke som integrert eller obligatorisk. Stabshåndboka kunne med fordel ha gjort det samme. Det bør vurderes å utvikle en egen doktrine, tilsvarende ADM, som beskriver designmetodikk tilpasset Hærens behov. En slik doktrine ville tydeliggjøre skillet mellom konseptuell og detaljert planlegging. Dermed kan taktisk tempo bevares slik at Hæren kan gjenopprette balansen mellom innsikt og handlekraft – mellom refleksjon og beslutning.
Operasjonsdesignets styrke er å skape innsikt, men her ligger også kimen til bias. Rammeverket definerer når og i hvilken rekkefølge handlingene skal gjennomføres og fases[4]. Hvis sjef og stab danner seg et detaljert bilde av overgangen fra nåsituasjon til ønsket sluttilstand før handlemåte (HM)-utviklingen skapes det en fortolkningslinse. Et rigid design kan låse staben til et narrativ og redusere rommet for kreative løsninger. Operasjonsdesignet kan oppfattes som en fasit og føre til forankringsbias. Resultat blir HMer som bekrefter etablerte antagelser fremfor å utfordre dem. Sjefer på høyere taktisk nivå må forstå designmetodologi, men må også gjenkjenne når den bør brukes. Taktikk foregår i et tidsbegrenset miljø der metoder som stjeler tid må unngås. Innføring av designmetodologi fører til overprosessering – en tidkrevende øvelse i forståelse snarere enn et effektivt beslutningsgrunnlag.
Sendrektig sekvensering
HM-utviklingen skal resultere i et operasjonskonsept som danner grunnlaget for krigsspillet, og krever derfor en nær komplett plan[5]. Overgangen fra oppdragsanalyse til HM-utvikling oppleves ofte som en anstrengelse, og som regel erfarer plangruppa treg fremdrift.
Sendrektigheten har flere årsaker. For det første er fremgangsmåten som Stabshåndboka beskriver innfløkt. For det andre overføres det et bias fra oppdragsanalysen der hvordan operasjonen skal gjennomføres forskutteres fremfor å kun analysere hva som skal oppnås og hvorfor. Operasjonsdesignlogikken på taktisk nivå bidrar til utilsiktet gliding fra problemforståelse til prematur løsningsutforming.
For å komme raskere fram til et operasjonskonsept anbefales følgende[6]:
1. Forberedelser
Start med en redigerbar skisse på et fastsatt format. Ikke bruk tid på ulike utforminger. Unngå kart som bakgrunn. Det gjør skissen uoversiktlig. Fremhev fremtredende terreng og høyere nivås grafikk. Illustrer fienden og legg inn egne styrker. Lag en oversikt over egne styrker. Et lurt knep er å lage styrker som kan flyttes på skissen. Dette sparer tid. Hensikten er å fordele tilgjengelige styrker til oppgaver senere.

Gjennomfør så en relativ kampkraftanalyse for å avdekke hvilke type operasjoner som egne og motstanderen kan utføre, samt identifisere relative fordeler og ulemper. Konklusjonene er førende for handlemåteutviklingen.
Stabshåndboka plasserer kampkraftanalyse av egne styrker i begynnelsen av HM-utviklingen. Dette er metodisk feil. Analyse av egen kampkraft tilhører oppdragsanalysen, da den avdekker hvor mye kampkraft som kan genereres, egnethet for å løse oppdraget, og hvilke fordeler som må utnyttes og svakheter som må beskyttes. Det er avgjørende at en avdelings stridsevne presenteres i oppdragsanalysebriefen[7] slik at sjefen kan gi informerte føringer for HM-utviklingen.
Stabshåndboka blander sammen to funksjoner. Det Stabshåndboka beskriver som en analyse av styrker i forhold til oppgaver tilsvarer det som kalles production of force estimates i AJP-5. AJP-5 gjennomfører derimot ikke en troops-to-task analyse. Denne fremgangsmåten er særegen for norsk doktrine. Å analysere forholdet mellom styrker og oppgaver frikoblet fiendens HM og styrkesammensetning skaper en forutinntatthet hos plangruppen før HM-utviklingen starter. Allierte gjør analysen senere i HM-utviklingen og er en del av det som kalles Array Forces.
2. Generer muligheter
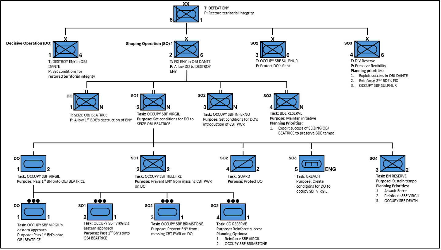
Før HMer utvikles, fastsettes operasjonens fokus som orienteres mot fienden eller lendet. Fokuset tydeliggjør den avgjørende operasjonen (AO) som direkte bidrar til å løse oppdraget. AO sammenfaller ofte med operasjonens essensielle oppgave(r)[8]. I tillegg utvikler staben de formende operasjonene (FO)-er som er nødvendig for å skape og vedlikeholde kampkraft til AO.
Når AO og FOer er identifisert og gitt en hensikt, validerer plangruppa vertikal integrasjon og taktisk oppdragsgrafikk tegnes inn.

AO kan omfatte flere enheter med felles oppdrag og hensikt. Det er operasjonen, ikke enheten, som er avgjørende. FOer, de som skaper favoriserende forhold for AO gjennom å påføre effekter på fienden eller terrenget, listes med hensikt og integreres horisontalt relativt til AO. Hensikten til de ulike FOene listeføres og passende taktisk oppgavegrafikk tegnes på skissen. Med hensiktene identifisert velger man taktiske oppdragsverb.

Vertikal integrasjon innebærer å plassere egen plan innenfor høyere hovedkvarters intensjonen. Samtidig skal det sikre at egen plan er realiserbar to nivå ned[9]. I Stabshåndboka oppnås dette ved å analysere høyere sjefs ordre for å «plassere eget oppdrag og oppgaver i rett sammenheng[10]». Metoden er logisk, men har en iboende svakhet. Den beskriver ikke hvordan vertikal integrasjon skal sikres mot høyere nivå, og unnlater å beskrive en integrasjon i dybden.

Prinsippet om vertikal integrasjon tilsvarer den amerikanske teknikken nested concepts. For å sikre sammenheng tar man utgangspunkt i operasjonens hovedinnsats, essensielle oppgave, eller avgjørende operasjon. David Seppola omtalte dette som fletting av hensikter[11] der han beskrev og illustrerte hvordan integrasjon kan oppnås horisontalt og vertikalt i en artikkel som søkte å forbedre Hærens PBP slik at en operasjonsordre ble bedre tilpasset oppdragsbasert ledelse.

FM 5-0 kaller det for integrasjonsdiagram. Utvikling av handlemåte i Stabshåndboka tar utgangspunkt i operasjonsdesignet for å sikre samsvar, men faller til kort fordi designet er konseptuelt.
Når man genererer HMer velger man et eller flere doktrinære rammeverk[12]. Denne artikkelens eksempel benytter operasjonsrammeverket[13]. Amerikanske og NATO-publikasjoner beskriver ulike doktrinære rammeverk. Det gjør derimot ikke Stabshåndboka. I stedet sammenblandes doktrinære rammeverk med operasjonsdesign. Stabshåndboka introduserer også en understøttende operasjonslinje[14] og definerer den feilaktig som en understøttende operasjon. En operasjonslinje definerer retningen til egen styrke i tid og rom relativt til en fiende fra en nå-situasjon mot en målsetting. Understøttende operasjoner retter seg mot interne forhold i egne styrker og skal ikke knyttes til taktiske målsettinger. Dette utfordrer Stabshåndbokas påstand om å sikre “metodemessig interoperabilitet[15]».
Etter at man har tildelt oppgaver og hensikter sekvenserer plangruppa ulike effekter for å sørge for at AO lykkes. For å understøtte dette velger, så fremt ikke sjefen har gitt føringer for det, plangruppa former for manøver eller forsvar, og avgjør hvilke doktrinære krav som ligger til grunn for å fase operasjonen. Deler av forannevnte gjør, som nevnt, Hærens PBP allerede i oppdragsanalysen.
3. Fordel styrker til oppgaver
Plangruppen fordeler deretter kampkraft til oppgaver. Prosessen baseres på historiske styrkeforholdstall. AO tilgodeses først, deretter FOer. Eventuelle reststyrker anvendes for å forbedre styrkeforhold eller reserven.

Dersom styrkeforholdet ikke kan oppnås, må gjennomførbarheten vurderes. Avbøtende tiltak inkluderer å anmode om ytterligere ressurser, akseptere økt risiko eller velge sekvensering fremfor samtidighet. Når styrkene er allokert, fastsettes den understøttende operasjonen og risikohåndteringen raffineres. Grafikk tilføres og HMen sin levedyktighet kontrolleres på nytt.

Ved først å tildele styrker til den avgjørende operasjonen og deretter planlegge i revers for å ivareta FOene og øvrige oppgaver sikrer plangruppen at nødvendige forhold ligger til rette for at AO skal lykkes.
4. Raffiner Konseptet
Det neste steget er å sørge for at øvrige funksjoner understøtter manøverfunksjonen. Grafiske elementer som viser funksjonenes hensikt tegnes inn, og beslutningspunkt identifiseres og legges i beslutningsstøttematrise og -overlegg.

5. Utvikle oppdragsorganisering
Plangruppa oppdragsorganiserer styrken i henhold til HM. Grafikk ferdigstilles og kvalitetssikres.

6. Utarbeid HM-tekst og -skisse
Til slutt ferdigstilles HM-skissen og teksten. Produktet kontrolleres mot slutninger og føringer fra foregående trinn. De alternative handlemåtene presenteres for sjefen, som velger den HM som best løser det taktiske problemet og gir føringer for videre krigsspill.

I de to neste illustrasjonene kan man se hvordan ovenstående eksempel sammenfaller med forenklede HM-skisser og tekst fra forskjellige kommandonivå og et integrasjonsdiagram fra divisjons- til troppsnivå.


Konklusjon
PBP skal skape orden i krigens kaos. I en taktisk ramme preget av knapp tid og begrensede ressurser kan prosessen lett bli et hinder for dens intenderte intensjon. For å gjenvinne planprosessens funksjon som beslutningsstøtte må den tilpasses taktisk nivå slik at den harmonerer med Hærens utvikling. Det innebærer å skille tydeligere mellom doktriner som tjener strategiske og operasjonelle formål og de som fremmer taktisk tempo og fleksibilitet. Operasjonsdesign bør unntaksvis anvendes på taktisk nivå; fortrinnsvis for å forstå gjenstridige problemer og ikke et obligatorisk produkt som styrer utfallet av handlemåteutviklingen. Hæren bør også vurdere å utvikle egne designmetoder tilsvarende ADM. På taktisk nivå er tidsdomenet, oppdragsrytmen og effekten av friksjon slik at designverktøyene skaper mer forsinkelse enn beslutningsstøtte. Hæren bør også endre tilnærmingen til HM-utvikling tilsvarende NATO og amerikansk doktrine. Endringen bør ivareta bruken av ulike doktrinære rammeverk, samt vertikal og horisontal integrasjon. En slik revisjon vil bringe Hærens PBP nærmere sin egentlige hensikt.
FOTNOTER
[1] ATP-3.2.1 s. 42
[2] APP-28 (2024), C-6
[3] Stabshåndboka, s. 1
[4] Stabshåndboka, s. 49
[5] Stabshåndboka
[6] ATP-5-02.1, APP-28 (2019), APP-28 (2024), MDMP Organizing and conducting planning (CALL), FM 5-0 Planning and Orders Production, Handbook MDMP CALL (2015).
[7] APP-28 (2024) s. 2-23 til 2-26
[8] Nyeste APP-28 (2024)
[9] APP-28 (2024), s. G-2
[10] Stabshåndoka, s. 28
[11] Forposten, 4. kvartal, 2015
[12] APP-28, s. 3-6
[13] FDLO, s. 91
[14] Stabshåndboka
[15] Stabshåndboka
Foto: Ole-Sverre Haugli/Forsvaret